Um die Pixel ansteuern zu können, muss zunächst das graphische
Entwicklungswerkzeug Node-RED auf dem Rechner
installiert werden. Anschließend wir diese über die Konsole
aufgerufen:

Nun kann in einem Browser die angezeigte Adresse aufgerufen
werden (http://127.0.0.1:1880/). Es öffnen sich zwei Fenster.


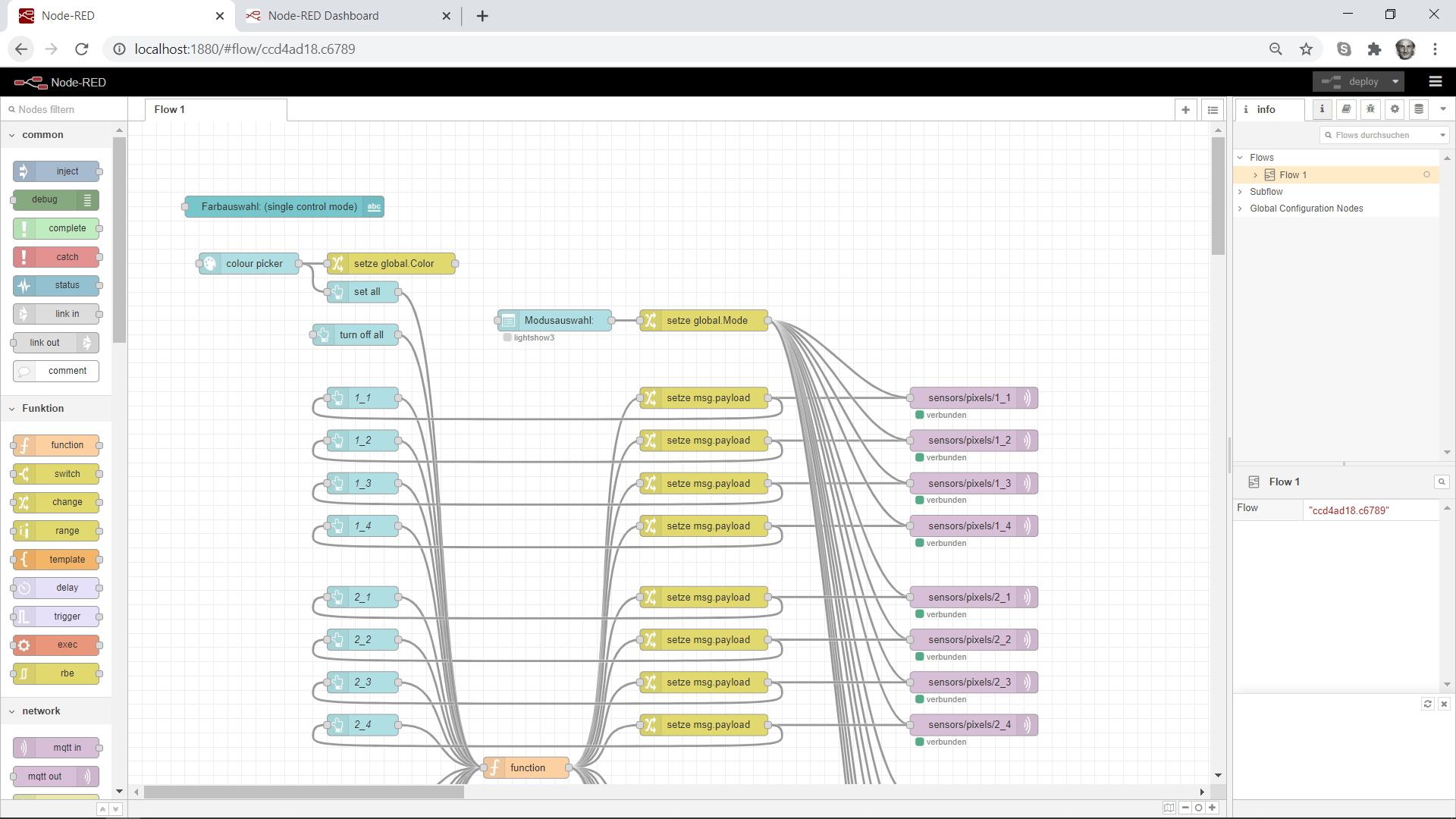
Nun können die Pixel über das zweite Fenster angesteuert werden.
Es ist möglich ein eigenes Bild zu erzeugen, indem jeder Pixel
einzel angesteuert wird oder auch eine der vorprogrammierten
Lightshows über das Drop-Down-Menü auszuwählen.
|